032. Habilitar permisos para ver organigramas
Imprimir
Modificado en: Lun, 20 Sep, 2021 a 8:09 A. M.
1. HABILITAR PERMISOS PARA VER ORGANIGRAMAS
1.1. ¿Cómo habilitar permisos para que un usuario de RRHH pueda ver el organigrama de una organización?
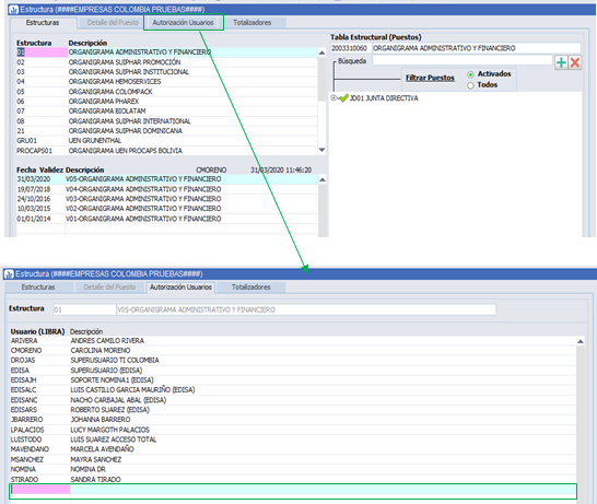
En el menú de ‘Recursos humanos’ existe una opción para ver los organigramas de una organización (Recursos humanos/Maestros generales/Estructura de la empresa/Estructura). Si el usuario de RRHH no tiene los permisos para poder verlos, para hacer la activación, dirigirse a la pestaña ‘Autorización Usuarios’ y adicionar el nombre del usuario que necesita visualizarlo.

¿Ha sido útil esta respuesta?
Sí
No
Enviar comentario Lamentamos no haber sido de ayuda. Ayúdenos a mejorar este artículo dejándonos sus comentarios.